/file-20251002111843294.png)
告别混乱,重拾掌控!打造专属 Obsidian 个人主页看板(附知识库模板与海量灵感)
Hello,各位效率工具爱好者,我是麦冬!
最近很多粉丝和我留言要知识库模板,今天就和大家聊聊我最近的 Obsidian 主页折腾心得。
Obsidian 无疑是强大的,但笔记一多,如何快速定位、管理任务、聚焦目标,就成了甜蜜的负担。一个精心设计的 个人主页,正是破局的关键。
你的 Obsidian 主页,可以是什么样?
一个好的 Obsidian 主页,能让你的数字空间焕然一新,从略显散乱的文件列表,蜕变为一个清晰、高效的控制台。它能帮你:
- 即时概览:每日待办、本周目标、重要项目进展,一目了然。
- 快速导航:一键直达日记、核心卡片盒、常用项目。
- 专注当下:清晰的任务与目标指引,排除干扰。
- 彰显个性:定制你的工作流与审美偏好。
简单说,它能帮你告别混乱,重拾掌控。
我的 Obsidian 主页探索之路
经过一番打磨,我的 Obsidian 主页目前集成了以下核心模块(仍在持续进化中…):
- GTD (Getting Things Done):
- 今天:锁定当日必清任务。
- 本周:规划一周核心事项。
- 本月:着眼月度目标节点。
- 待完成:灵活的任务暂存区。
- OKR (Objectives and Key Results):
- 月度 OKR:明确当月核心目标与关键成果。
- 周度 OKR:细化月度目标至每周,确保步调。
- 核心入口 (Quick Access):
- 日记 (Daily Notes):每日复盘与随想的快捷通道。
- 卡片盒 (Zettelkasten):我的知识沉淀与灵感碰撞。
- 常用项目/MOCs:快速切入当前关注的核心领域。
我主要使用 Obsidian 的 Canvas(白板)功能搭建,贪图它的灵活,可以自由拖拽组合。视觉上,我追求简洁实用。
/file-20251002111843456.png)
这是我目前主页的样子,数据都先在其他笔记定义。,然后在白板中聚合为视图,仍在打磨中…
海量灵感:那些令人惊艳的 Obsidian 主页
优化主页时,我参考了不少优秀模板和案例。它们或基于强大的 Dataview 插件配合 WebView 实现动态视图,或将 Canvas 的可视化潜力发挥到极致。
下面,我精选了一些极具启发性的设计,希望能点燃你的灵感:
Rainbell 模板:美观与全面的典范
Rainbell 雨铃库是一款完成度极高、广受欢迎的开源模板。
项目地址: https://github.com/Rainbell129/Obsidian-Homepage
其 Home 主页设计美观,功能全面,覆盖任务、项目、日程、笔记等维度,是入门和进阶的优秀参考。
/file-20251002111843648.png)
Ideaverse 模板:大师级的知识管理实践
谈及 Obsidian 深度知识管理,Andy Matuschak 与 Nick Milo 是绕不开的两位大神。
Nick Milo 分享的 Ideaverse 模板堪称最具价值的模板之一。
它不只是漂亮的界面,更是一套完整的知识管理方法论实践案例,内含 常青笔记、MOCs(内容地图)等核心概念的实际应用。全球下载量超 7 万,完全免费,强烈推荐!
项目地址:https://start.linkingyourthinking.com/ideaverse-for-obsidian
Nick Milo 强调:"若想笔记终身增值,仅依赖直接链接、标签和文件夹远远不够。在链接笔记时代,LYT 系统通过流体框架(如 MOCs)和主页笔记,极大提升思维能力。" Ideaverse 正是这一理念的绝佳体现。
/file-20251002111843779.png)
面向不同群体的定制主页
除了这些知名模板,我还收集了许多针对不同用户群体的真实案例,各有侧重,非常值得借鉴:
| 类型 | 推荐模块组合 | | ----- | --------------------- | | 新手模板 | 今日任务 + 日记入口 + 快捷链接 | | 任务聚焦型 | 今日任务 + 本周 OKR + 项目进度 | | 写作者模板 | 写作计划 + 灵感收集 + 草稿区 | | 学生模板 | 课程表 + 读书笔记入口 + DDL 看板 |
学生党
课程表、作业 DDL、文献进度、知识点梳理
/file-20251002111843967.png)
/file-20251002111844103.png)
/file-20251002111844270.png)
职场牛马
项目看板、会议纪要入口、KPI 跟踪、常用工具。
/file-20251002111844709.png)
/file-20251002111844752.png)
学术党
论文进度、文献库、实验笔记、研究课题 MOC。
/file-20251002111845116.png)
/file-20251002111845307.png)
/file-20251002111845457.png)
视觉控
追求美感与个性,活用图片、图标和 Canvas 的自由布局。
/file-20251002111845664.png)
/file-20251002111845805.png)
/file-20251002111845998.png)
写作专用
写作目标、灵感收集、素材库、章节大纲。
/file-20251002111846136.png)
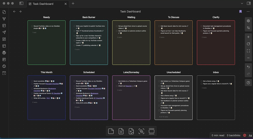
任务看板
Trello 或 Kanban 式的任务管理视图。
/file-20251002111846305.png)
/file-20251002111846465.png)
打卡看板
习惯养成、目标打卡,直观展示你的坚持。 /file-20251002111846637.png)
信息流
聚合重要资讯、阅读清单、RSS 订阅等。
/file-20251002111846775.png)
教程指引型
适合新手入门或引导特定工作流。
/file-20251002111846937.png)
/file-20251002111847114.png)
如何开始打造自己的专属主页?
- 明确需求:主页最需要为你解决什么?任务管理、快速导航,还是项目概览?
- 选对工具:偏爱
Canvas的自由,还是Dataview的动态?或两者兼顾? - 小步快跑:不必一步到位。先放 2-3 个核心模块,如日历、今日待办、常用链接。
- 持续迭代:主页并非一成不变。根据体验和需求,随时调整。
- 借鉴不照搬:汲取他人灵感,但最终服务于你的工作流。
总结
打造专属的 Obsidian 主页,不只是在搭建一个工具界面,更是在为自己的思考和生活建立一个 清爽有序 的起点。
希望这些分享能点亮你的一点灵感,也愿你在动手打造的过程中,收获成就感与掌控感。
我是麦冬,如果内容对你有帮助,欢迎点赞、分享给同样爱折腾的朋友。我们下期见,一起把工具变成生活的助力,而不是负担。
更多延伸阅读,按需探索:
- 在寻找工具构建个人知识库 👉 构建个人知识库-十年知识管理的工具选型心得
- 知识库进阶深入 👉 Obsidian附件管理最佳实践
- 个人 GTD 实践 👉 这套心法助你打造个人GTD工作流